Catalan Numbers
Problem Statement
The n-th Catalan number counts the number of valid expressions, binary search trees, or ways to parenthesize expressions. Compute the n-th Catalan number efficiently.
Example: Input: n = 4, Output: 14 (valid BSTs / valid parentheses sequences)
Approach 1: Recursion
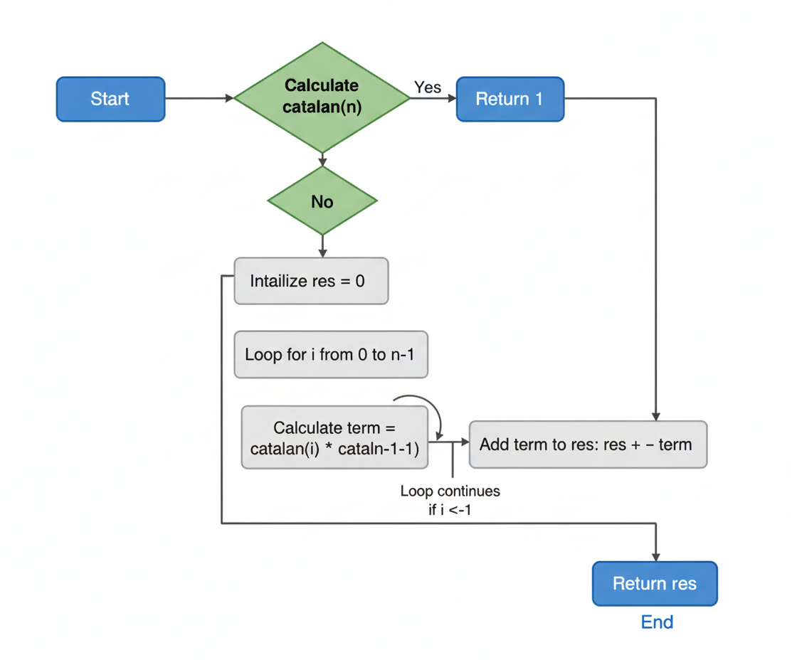
Explanation: Catalan number can be defined recursively: Cn = Σ Ci * Cn-i-1 for i=0..n-1
Time Complexity: O(2n)
Space Complexity: O(n) recursion stack
function catalan(n): if n == 0 or n == 1: return 1 res = 0 for i = 0 to n-1: res += catalan(i) * catalan(n-i-1) return res
Approach 2: Memoization (Top-Down DP)
Explanation: Store results of subproblems to avoid recomputation.
Time Complexity: O(n2)
Space Complexity: O(n) recursion stack + O(n) DP array
dp[0..n] = -1 function catalan(n): if n == 0 or n == 1: return 1 if dp[n] != -1: return dp[n] res = 0 for i = 0 to n-1: res += catalan(i) * catalan(n-i-1) dp[n] = res return res
Approach 3: Tabulation (Bottom-Up DP)
Explanation: Compute all Catalan numbers from 0 to n iteratively.
Time Complexity: O(n2)
Space Complexity: O(n)
dp[0] = dp[1] = 1 for k = 2 to n: dp[k] = 0 for i = 0 to k-1: dp[k] += dp[i] * dp[k-i-1] return dp[n]
Approach 4: Using Binomial Coefficient
Explanation: Catalan(n) = C(2n, n) / (n+1)
Time Complexity: O(n)
Space Complexity: O(1)
function catalan(n): return binomialCoefficient(2*n, n) / (n + 1)
